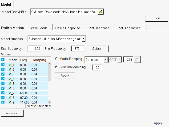
Modal FRF - Define Modes
Select the modes.
- Modal Result File
- Select an *.h3d, *.op2 or *.unv file and click Load. Upon reading the file, other fields on the Define Modes tab are populated.
- Modal Subcase
- Select a subcase that has normal modes results.
- Start and End Frequency
- Select the frequency range from the normal modes frequencies for the frequency response calculation.
- Modes
-
- Animate
- Click Animate to calculate the normal modes animation of the selected mode.
- Modal Damping
- Enter a constant value or click the table icon to select a table of modal damping values.
- Structural Damping
- Enter the structural damping coefficient.
- Apply
- Click Apply to calculate the frequency response results.
