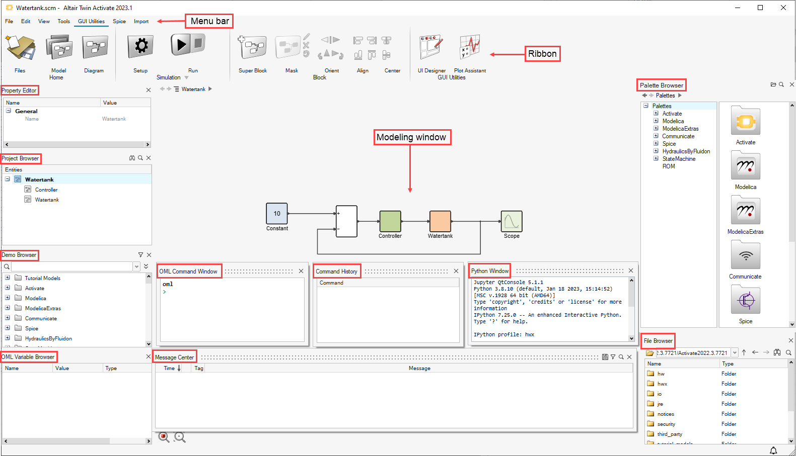
ワークスペース
アプリケーションの作業領域には、事前定義済みブロックとプログラム可能ブロックのツール、ブラウザ、およびパレットの組み合わせが用意され、動的システムのモデルの構築やシミュレーションが容易に実行できるようになっています。

メニューバー
ファイル、編集、ビュープルダウンメニューを使用して、本ソフトウェアの基本機能にアクセスできます。シミュレーション、モデリング、エクスポート、ツールの各オプションは、それぞれのリボンを開きます。
ファイルメニュー
標準のファイルオプションと、ブロックライブラリ、スクリーンキャプチャー、システムプリファレンス、ヘルプ、チュートリアルにアクセスできます。編集メニュー
標準の切り取り、コピー、貼り付けのオプションにアクセスできます。ビューメニュー
プロジェクトブラウザ、ファイルブラウザ、変数ブラウザ、パレットブラウザ、プロパティエディター、コマンド履歴、OMLコマンドウィンドウにアクセスできます。シミュレーション
シミュレーションリボンアイコンへのアクセスを提供します。モデリング
モデリングリボンアイコンへのアクセスを提供します。エクスポート
エクスポート]リボンのアイコンにアクセスできます。ツール
ツール リボンのアイコンを表示します。リボン
リボンは、様々なモデリングおよびシミュレーションツールにアクセスできる、GUIの領域です。一部のツールはツールグループにまとめられています。ツールグループにマウスカーソルを合わせると、グループ内の個々のツールがハイライト表示されます。
- ファイル
- ファイルツールグループでは、ファイルを新規作成したり、既存ファイルを開いたり、ファイルを保存するための標準のオプションが提供されます。
シミュレーション
メニューバーのシミュレーションオプションをクリックすると、リボンエリアにシミュレーションアイコンが表示されます。
- モデル
- モデルツールでは、モデルの初期化情報や、保存用の情報(モデル名、作成日、説明など)を定義できます。
- ダイアグラム
- ダイアグラムツールでは、ダイアグラムのコンテキストを定義し、ダイアグラムのパラメーターを確認できます。
- シミュレーション
- シミュレートツールグループでは、ダイアグラムのシミュレーションを設定、実行、停止するためのオプションが提供されます。結果ファイルやアニメーションの作成、シミュレーションのデバッグも可能です。
- モデルチェック
- 現在のモデルをコンパイルします。
- ビューア
- 結果ファイルとアニメーションの表示
モデリング
メニューバーのModelingオプションをクリックすると、リボンエリアにモデリングアイコンが表示されます。
- モデル
- モデルツールでは、モデルの初期化情報や、保存用の情報(モデル名、作成日、説明など)を定義できます。
- ダイアグラム
- ダイアグラムツールでは、ダイアグラムのコンテキストを定義し、ダイアグラムのパラメーターを確認できます。
- スーパーブロック
- スーパーブロックツールは、ブロックのグループをスーパーブロックに変換します。スーパーブロックにより、複数のブロックのが1つのブロックとして機能します。
- マスク
- マスクツールグループは、ブロックク内のダイアグラムを非表示にして、内部の複雑なダイアグラム理解する必要性を軽減させます。このツールグループには、マスクを作成、編集、削除、および復元するオプションが含まれています。
- 向き
- 向きツールグループは、ダイアグラム内で選択したブロックとリンクを自動的に位置決めします。このツールグループには、ブロックを反転または回転させるオプションが含まれています。
- 整列
- 整列ツールグループは、ダイアグラム内で選択したブロックとリンクを自動的に位置決めします。このツールグループには、ブロックを上下左右に整列するオプションが含まれています。
- 中央揃え
- 中央揃えツールグループは、ダイアグラム内で選択したブロックとリンクを自動的に位置決めします。このツールグループには、縦または横方向にブロックを中心で揃えるオプションが含まれています。
- romAIディレクター
- romAIディレクターを起動します。
エクスポート
メニューバーのExportオプションをクリックすると、リボンエリアにエクスポートアイコンが表示されます。
- エクスポート
- 新たなブロックの作成、他のシミュレーション環境へのエクスポート、またはスタンドアロンアプリケーションの作成に使用するためにスーパーブロックからCコードを生成します。
- OML
- OMLへのエクスポート
- Modelica
- 現在のモデルから Modelica コンポーネントをエクスポートします。
- モデルレポート
- レポートを作成して、モデル情報とシミュレーション結果を記録します。
ツール
メニューバーのToolsオプションをクリックすると、リボンエリアにツールアイコンが表示されます。
- FMUエディター
- FMUの編集、変数や属性の非表示や公開、カスタマイズしたFMUの保存とエクスポートができます。
- OMLエディター
- OMLスクリプトを作成、編集、実行します。
- カーブエディター
- 時間信号カーブを手動で設計、管理します。
- ブロックビルダー
- インタラクティブなツールを使ってブロックを構築します。
- UIデザイナー
- UI デザイナーツールキットから定義済みのオブジェクトを使用してGUIを作成します。
- プロットアシスタント
- 区切りファイルまたはOMLワークスペースからデータをプロットし、プロットを修正します。
- 最適化
- コスト、制約関数、パラメータを定義し、与えられた最適化問題に対して再利用可能なOMLスクリプトを作成することができます。
- MATエクスプローラー
- .MATファイルのためのGUI。
- Spiceネットリスト
プロジェクトブラウザ
プロジェクトブラウザでは、現在のセッションで開いているすべてのモデルデータがツリービューで表示されます。
プロジェクトブラウザにより、モデル間やモデル階層、モデル内のオブジェクト(ブロックやスーパーブロックなど)等の間の関係を把握できます。ツリーには、現在のセッションで作成されたすべてのプロットおよびスコープの用のブランチが含まれています。

表示選択を残したい場合は、 ダイアログでRemember Entity Typesを選択します。

プロパティエディター
プロパティエディターには選択したオブジェクトのプロパティが表示され、名前などのプロパティをモデル内の様々なオブジェクトに割り当てることができます。
コマンド履歴
コマンド履歴ウィンドウには、現在のセッションのOMLコマンド履歴が表示されます。
変数ブラウザ
変数ブラウザからは、現在のセッションで使用可能なすべての変数にアクセスできます。
デモブラウザ
デモブラウザからは、モデルやモデル関連の他のファイルに簡単にアクセスできます。
デモブラウザからファイルへのアクセス
デモブラウザのツリーを使用して、指定のディレクトリにあるファイルにアクセスできます。
- OMLエディターで作成された、または実行されたOMLスクリプト。
- 最適化エディターで作成したか、そこで実行するあらゆる.sclinファイルまたは.scoptファイル。
- あらゆる.scmファイル、.oml ファイル、または.sclinファイル、あるいはインストール済みのツールボックスやライブラリに関連付けられたデモディレクトリ内のファイル。
- 大文字と小文字を区別
- 完全一致のみ
- ワイルドカードを使用
- ブロックまたはコンポーネントを含むファイルのみを表示
モデリングウィンドウ
モデリングウィンドウは、ブロックダイアグラムの階層システムを使用してモデルを構築できる、ワークスペース内の領域です。
モデリングウィンドウでは、ソフトウェアのブロックライブラリにある事前定義済みのブロックもしくはユーザー定義のブロックを使用してダイアグラムを構築できます。モデリングウィンドウでは、OMLエディターなどのダイアグラムを編集するための多様なツールを利用できます。
OMLコマンドウィンドウ
OMLコマンドウィンドウでは個々のOMLコマンドを入力できます。これらのコマンドを使用して、ブロック定義の作成や変更、モデルの作成、編集、シミュレーション、ダイアグラムでの要素の操作、モデルのシミュレーションに必要なデータのプリ処理とポスト処理のための関数の定義などを実行します。
Pythonコマンドウィンドウ
Pythonコマンドウィンドウでは、Twin Activateに含まれるPythonインタプリタ(現在のリリースでは3.5.4)でサポートされているPythonコマンドを入力することができます。
Pythonコマンドウィンドウでは、Twin Activateに含まれるPythonインタプリタ(現在のリリースでは3.5.4)がサポートするすべてのコマンドにアクセスすることができます。
Twin ActivateのPythonパッケージには、numpyやscipyなど、多くのモジュールが用意されています。
Pythonの標準コマンド(pip)を使って、パッケージを追加することができます。
ファイルブラウザ
ファイルブラウザには、現在の作業ディレクトリにあるファイルが表示されます。
現在の作業ディレクトリは、OMLpwd()コマンドによって表示されるパスです。ファイルブラウザで現在の作業ディレクトリを変更するには、cd()関数を適用するか、目的のディレクトリに移動します。
パレットブラウザ
パレットブラウザにより、事前定義済みのブロックとユーザー定義のブロックが含まれているライブラリパレットにアクセスできます。
パレットブラウザでは、右ペインにブロックがアイコンで表示され、左ペインにツリービューで表示されます。標準のインストールでは、ActivateパレットとModelicaパレットがインストールされます。
メッセージセンター
Message Centerウィンドウには、シミュレーションのモデル名、ステータス、経過時間が表示されます。また、シミュレーション段階で発生したエラーについては、警告が表示されます。
- ビューメニューから、Message Centerを選択します。
- ステータスバーで
をクリックします。 - メニューバーからを選択し、メッセージセンターの表示で次の表示設定のいずれかを選択します:
- 手動のみ
- 自動 - エラー時
- 自動 - エラーと警告時
- 自動 - 新規メッセージごと

列
- Time
- メッセージが記録された時間。
- Priority
- 各メッセージの優先順位をアイコンで表示します。
- Product
- メッセージを生成した製品名。注: 製品名は、メッセージの追加時に情報が提供された場合のみ表示されます。
- Tag
- メッセージタグを表示します。注: メッセージタグは、メッセージの追加時に情報が提供された場合のみ表示されます。
- Message
- メッセージタグを表示します。
メッセージのフィルタリングと保存
| ツール | 説明 |
|---|---|
| すべてのメッセージをテキストファイル( txt)に保存します。 特定のメッセージを保存するには:
マウスの左ボタンで保存アイコンをクリックすると、ファイルブラウザが表示され、すべてのメッセージが保存されます。 |
|
表示されるメッセージの種類をフィルタリングします。アイコンの横の数字は、Message Centerに記録されている各メッセージタイプの数を示します。メッセージの種類をクリックすると、そのメッセージのみが表示されます。 ![]() すべてのフィルターがオフの場合、すべてのメッセージが表示されます。これがデフォルトです。 |
|
| 検索フィールドを表示します。Enterを押すか、検索フィールドの右にある をクリックすると、検索が開始されます。検索結果がハイライト表示されます。 |
コンテキストメニューのオプション
- Copy Selected Text
- メッセージ内のテキストをダブルクリックすると、Copy Selected Textオプションがオンになります。
- Copy Selected Messages/Delete Selected Messages
- 選択したメッセージをコピーまたは削除します。
- Select All Messages/Delete All Messages
- すべてのメッセージを選択または削除します。
- Empty Area Selection
- Message Centerの空白部分をクリックすると、すべてのメッセージが選択解除されます。
- Ctrl/Shift
- 複数のメッセージを選択するには、Ctrlを押しながらメッセージを選択します。
デフォルトでは、メッセージログは1,024件まで保存できます。アプリケーションの実行中にこの制限を超えた場合、最も古いメッセージが上書きされます。必要に応じて、APIコマンドを使用してこの制限を変更できます。しかし、制限を増やすと、アプリケーションが使用するメモリ量も増えます。

